Night Hunting was created as a project for college. The game is about defending the objectives from the monsters of darkness.
 
This is a simple game made for game jam. The character moves on its own, the player has to reverse gravity at the right moments to avoid falling into obstacles.

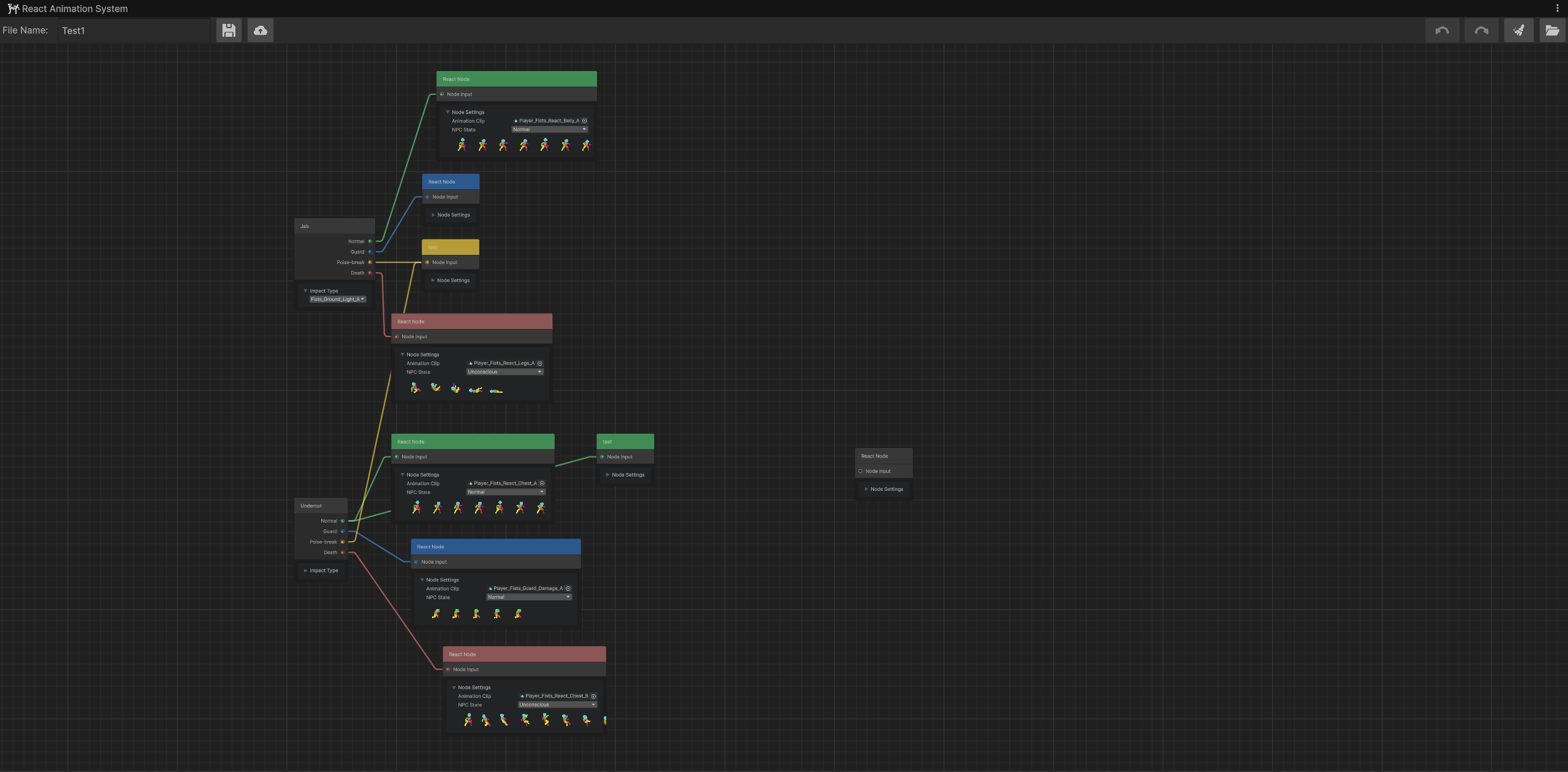
UNITY package containing editable graphs that make it easier to create datasets such as dialogues or skill trees.
 

UNITY tool that allows convenient viewing of any selected camera in a separate, dockable window.
 
It is a tower defense mobile game with a significant change in that you only have one turret at your disposal, which you have to modify and move according to modify and move according to modify and
 
It is a multiplayer game with prop hunt mechanic. The hiding team must complete certain missions before time runs out to win. The job of hunters is to prevent this.
 

UNITY package for easy creation of inspectors with folding and not editable variables.
 
 
Night Hunting was created as a project for college. The game is about defending the objectives from the monsters of darkness.


It is a tower defense mobile game with a significant change in that you only have one turret at your disposal, which you have to modify and move according to modify and move according to modify and


This is a simple game made for game jam. The character moves on its own, the player has to reverse gravity at the right moments to avoid falling into obstacles.

It is a multiplayer game with prop hunt mechanic. The hiding team must complete certain missions before time runs out to win. The job of hunters is to prevent this.



UNITY package containing editable graphs that make it easier to create datasets such as dialogues or skill trees.



UNITY tool that allows convenient viewing of any selected camera in a separate, dockable window.


UNITY package for easy creation of inspectors with folding and not editable variables.



Based in Poland, I’m passionate about combining engaging gameplay, adaptive AI, and visual design. Here you’ll find my projects, artistic works, and experiments where code meets imagination.

Welcome to my portfolio! This site is divided into three sections, each showcasing a different side of my work and passions.
Based in Poland, I’m passionate about combining engaging gameplay, adaptive AI, and visual design. Here you’ll find my projects, artistic works, and experiments where code meets imagination.

Welcome to my portfolio! This site is divided into three sections, each showcasing a different side of my work and passions.
That's my finished projects.

 
Some retro style 2D sprites.
 
 
 
I took a part in an event where the task was to match the sounds to the drawn picture.
Single models not prepared for any particular scene.
 
 
Materials created in Designer.
 
 
 
 
 
 
That's my finished projects.

 
I took a part in an event where the task was to match the sounds to the drawn picture.
Some retro style 2D sprites.
 
 
 
Single models not prepared for any particular scene.
 
 
Materials created in Designer.
 
 
 
